首页
    走进星空集团
    企业简介
    文化理念
    历史沿革
    组织架构
    企业歌曲
    企业荣誉
    产品与服务
    产品
    服务
    创新
    动态资讯
    新闻资讯
    社会责任
    投资者关系
    公司公告
    投资者教育
    股票行情
    联系我们
    星空集团独家品种天麻钩藤获最新版《国家基层高血压防治管理指南》推荐
    来源:星空集团集团 发布时间:2021年03月23日 类别:新闻资讯

    近日,由国家心血管病中心国家基层高血压防治管理办公室组织修订更新的《国家基层高血压防治管理指南最新版》正式发布。指南详述了基层管理、血压测量、降压目标值以及降脂治疗目标值等方面,其中首次增加了以“天麻钩藤”为代表的中医药相关内容。

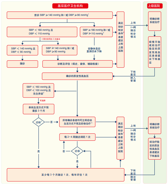
    注:本指南适用于基层医疗卫生机构(包括社区卫生服务中心、社区卫生服务站、乡镇卫生院、村卫生室)医务工作者。


    基层医生该怎么管理高血压?

    一、管理对象

    年龄 ≥ 18 岁的成年高血压患者。

    二、诊疗关键点

    血压测量“三要点”:设备精准(较 2017 年新增)、安静放松、位置规范。

    诊断要点:诊室血压为主,140/90 mmHg 为界,非同日3次超标确诊。

    健康生活方式“六部曲”:限盐减重多运动,戒烟戒酒心态平。 

    治疗“三原则”:达标、平稳、综合管理。 

    基层高血压转诊五类人群:起病急、症状重、疑继发、难控制、孕产妇(较 2017 年新增)。

    三、血压测量

    除注意测量方式、测量仪器及测量方法外,主要强调 2 点:

    首诊测量双上臂血压,以后通常测量读数较高的一侧。若双侧测量值差异超过 20 mmHg,应转诊除外锁骨下动脉狭窄的可能。 

    每次门诊测量两次,间隔 1~2 分钟,取两次的平均值记录;如果两次差异>10 mmHg,则测量第 3 次,取后两次的平均值记录;随访期间如果首次测量<140/90 mmHg,则不需要额外测量(较 2017 年细化)。

    四、治疗原则

    降压达标:不论采用何种治疗,将血压控制在目标值以下是根本。

    平稳降压:告知患者长期坚持生活方式干预和药物治疗,保持血压长期平稳至关重要。长效制剂有利于每日血压的平稳控制,对减少心血管并发症有益,推荐使用。

    综合干预管理:选择降压药物时应综合考虑其伴随合并症情况;对于已患心血管疾病的患者及具有某些危险因素的患者,应考虑给予抗血小板及降脂治疗,以降低心血管疾病再发及死亡风险。

    五、生活方式干预

    对确诊高血压的患者,应立即启动并长期坚持生活方式干预。强调戒烟、戒酒对降低心血管病发生风险的重要性。并建议重视患者精神心理问题。

    六、药物治疗

    降压药物选择

    尽量选用证据明确、可改善预后的五大类降压药物,即 ACEI、ARB、β 受体阻滞剂、CCB 和利尿剂。为便于记忆,下文根据英文单词的首字母,分别以 A、A、B、C、D 简称。

    用药注意事项

    每次调整药物种类或剂量后建议观察 2~4 周,评价药物治疗的有效性,避免频繁更换药物,除非出现不良反应等不耐受或需紧急处理的情况。不宜联合应用 ACEI 与 ARB(较 2017 年强调)。

    七、高血压与中医药

    指南同时强调中医药在我国基层高血压防治中也被广泛应用。中医“未病先防、既病、防变、已变防衰”的防治策略,在高血压的预防、治疗、康复等不同阶段均可以通过调节阴阳平衡而发挥不同程度的作用,其强调整体观的辨治理念,更有助于高血压多种危险因素的控制,从而降低心血管总体风险。

    根据高血压中医流行病学数据和基层高血压的防治特点,可简要分为风阳上亢、肝肾阴虚等实、虚两个证型进行辨治,痰、火、瘀等病理因素作为兼夹证候处理。本指南推荐的相关中药制剂已开展了临床研究,积累了一定的循证医学证据,明确了其降压的获益,其中风阳上亢证推荐使用“天麻钩藤方”治疗具体如下: